25 gode og gratis programmer klar til download

Mangler du anti-virus, en god musikafspiller til pc'en, et godt billedbehandlingsprogram eller et effektivt værktøj til at rydde op i din computer? Så kig med her, hvor du finder 25 gode og gratis programmer - lige til din pc.

25 gode og gratis programmer klar til download

Findes der noget bedre end et godt, gratis program til pc'en?

Det gør der måske nok, men det er nu alligevel en rar fornemmelse at hente et program, der kan hjælpe en med de daglige computeropgaver - og det er alt fra at holde din computer fri for virus til at behandle dine digitale billeder.

Udbuddet af gratis programmer, man kan downloade kvit og frit, er så enormt, at det er umuligt at få overblik over dem alle.

Til gengæld er det spændende at gå på opdagelse og prøve ny software, der kan vise sig at være nyttigt.

Men nogle programmer skiller sig ud ved at være særligt spændende, gode eller anbefalelsesværdige - og på de følgende sider finder du 25 forslag til rigtig gode og gratis programmer, som du naturligvis kan downloade her fra siden.

1. LogMeIn

Skal du besøge venner i udlandet, kan du tage din bærbare med og vise billeder frem af familien og huset hjemme i Danmark.

Men du kan også lade den bærbare blive hjemme og få adgang til den via nettet - uanset hvor på kloden du befinder dig.

Det gratis program LogMeIn giver dig fjernadgang til pc'en derhjemme. Det eneste krav er, at din computer derhjemme, og den du benytter i udlandet, begge skal være online.

Vi har tidligere skrevet en anmeldelse af det smarte program, der gør, at du kan finde alle billederne på din harddisk, tjekke din kalender, finde din musik og så videre.

Du kan downloade LogMeIn her.

2. Picasa

Har du computeren spækket med digitale fotos, så er Picasa 3 er rigtig godt bud på din nye fotoorganiseringshjælper.

Vi prøvekørte tidligere Picasa 3 og var meget begejstrede for programmet, der leverer funktioner nok til at tilfredsstille langt de fleste amatørfotografer.

Programmet er godt koblet sammen med den gratis onlinetjeneste, så du nemt kan udgive dine billeder - både til en udvalgt gruppe af modtagere og til hele internettet.

Samtidig indeholder programmet udmærket software til billedbehandling, og du kan dermed rette de værste fejl i dine fotos. En af Picasas styrker er, at det er så nemt at uploade billeder til nettet.

Picasa 3 har fået et par nye småting, som har gjort det endnu nemmere. Samtidig er der kommet en ny synkroniseringsfunktion til, som lader dig synkronisere billeder og mapper on- og offline.

Du kan downloade Picasa 3 her.

3. Foxit Reader

Når det gælder visning af PDF-dokumenter, slår Foxit Reader Adobes Reader helt af banen. Foxit er hurtig og kvik i optrækket, så du slipper for at sidde og vente utålmodigt, når du har dobbekltklikket på en PDF-fil.

Bruger du ofte PDF-filer, så husk artiklerne:

'Fra doc til PDF - tre gratis web-tjenester'

'Fra doc til PDF - tre gratis programmer'

'Sådan gemmer du websiden som PDF'

Du kan downloade Foxit Reader her.

4. Open Office

For mange brugere er Word synonym med tekstbehandling. Og hvis Office-pakken fulgte med din pc, da du købte den, eller er installeret på den computer, du bruger på arbejdet, har du heller ikke været tvunget til (direkte i hvert fald) at betale for Word og resten af Office-pakken.

Men har du købt ny computer, mangler en kontorpakke, så kan prisen på Office-pakken pludselig virke afskrækkende. Derfor er det rart med gratis alternativer, hvis den nye computer har rippet dig for den sidste krone.

Open Office er måske det største og mest omfangsrige alternativ til Microsofts kontorpakke. Programmet kan downloades kvit og frit og indeholder tekstbehandling, regneark, præsentationer, tegninger, formelredigering og databaser.

En vigtig detalje er, at Open Office er kompatibel med Microsofts Office-pakke - det vil sige, at du kan indlæse et Word-dokument, Excel-regneark eller en Powerpoint-præsentation i Open Office.

Open Office fås på dansk og med dansk stavekontrol, og du kan hente kontorpakken her.

Open Office er naturligvis ikke den eneste gratis kontorpakke på markedet. I artiklerne "Her er de gratis kontorpakker" og "Seks gratis alternativer til Microsoft Office"
kan du finde inspiration til andre muligheder.

5. Teracopy

Det kan tage lang tid, når en stor mængde filer skal flyttes eller kopieres på computeren. Og når overførslen går kold, fordi der er problemer med en fil, kan temperamentet hurtigt ryge op i det røde felt.

Men det gratis program TeraCopy hindrer dette og kopierer/flytter dine filer hurtigere end Windows' indbyggede funktion. Et eksempel er en mappe på 1,49 gigabyte.

Windows kopierede den på 5,28 minutter, mens TeraCopy kun behøvede 3,20 minutter for at flytte filerne.

TeraCopy integrerer sig i højreklik-menuen, så man nemt kan bruge den, og funktionen er oplagt, hvis man for eksempel skal fylde USB-nøglen med filer.

En smart detalje er, at man kan sætte TeraCopy på pause, hvis man i en situation har brug for alle computerens ressourcer til noget andet. Bagefter fortsætter man bare overførslen uden problemer.

Hvis TeraCopy har besvær med en enkelt fil, så springer programmet den over og fortsætter med de andre i modsætning til Windows, der ville stoppe overførslen helt. Bagefter kan du se, hvilken fil der var problemer med.

Du kan downloade TeraCopy her.

6. Firefox

Er du ikke den store computer-nørd, har du måske ikke tænkt så frygteligt meget over, hvilken browser du bruger. I så fald er der stor sandsynlighed for, at du lige nu læser denne artikel i Internet Explorer.

Men der er alternativer til Microsofts browser, og alt efter dine egne behov kan det være en god ide at kigge på andre browsere på markedet.

Firefox 3 er vi ret begejstrede for her på redaktionen. Mozillas browser er en fornøjelse at surfe rundt med, og de utallige udvidelser, man kan bruge til at gøre browseren personlig, er en kæmpe fordel.

Firefox er sammen med Google Chrome blandt de største konkurrenter til den kommende Internet Explorer 8 (der kan prøves i en RC1-udgave - læs mere her).

Du kan downloade Firefox 3 her.

7. Google Earth

Har du ikke prøvet Google Earth før, så kan du godt gøre plads i kalenderen, før du installerer programmet, for satellit-tjenesten fra Google er en rigtig tidsrøver.

Så enten skal du vente til weekenden med at installere det, eller også skal du suge en ordentlig gang selvbeherskelse indenbords.

I Google Earth kan du gå på opdagelse i hele verden og via satellit- og luftfotos komme helt tæt på byer og befolkninger.

Du zoomer ind og ud, lige så tosset du vil, og du kan få nærbilleder af alt fra Tappernøje til Tasmanien.

Du kan downloade Google Earth her.

I artiklen 'Alt om Google Earth' kan du blive meget klogere på, hvilke muligheder du har i Googles satellit-tjeneste.

8. Abiword

Har du ingen kontorpakke på din pc, er der flere muligheder for at finde en gratis. Men nu er det jo ikke alle brugere, der er de store Excel-nørder, eller som har noget fornuftigt at bruge PowerPoint til.

Er det tilfældet, kan du nøjes med et enkelt, godt tekstbehandlingsprogram som Abiword. Her kan du skrive din fristil, dine breve, dine opgaver og så videre, til gengæld er der ingen mulighed for regneark, præsentation og lignende.

Abiword er gratis, på dansk og har dansk stavekontrol. Og ligesom Open Office kan Abiword også åbne doc-filer samt gemme som doc-filer, så du sagtens kan bruge filerne i Word også.

Du kan læse mere om Abiword her, og du kan downloade programmet her.

9. AVG Anti-Virus

Vi kan ikke skrive det nok gange; sikkerhed på computeren er vigtigt!

Men hvad skal man vælge til at beskytte sin kære maskine? En betalings- eller en gratis-udgave?

Sidste år interviewede vi Larry Bridwell, der er Vice President for Global Security Strategies for AVG, og i interviewet kan du blandt andet læse om forskellen på AVG's gratis- og betalingsprodukter.

Men er det rigeligt for dig med et gratis anti-virusprogram, så er AVG en oplagt mulighed. Programmet sluger ikke alle dine systemressourcer og er glimrende i kampen mod vira.

AVG Anti-virus tjekker for vira og spyware, mens du arbejder, og programmet kan enten rense inficerede filer eller sætte dem i karantæne til nærmere eftersyn.

Du kan downloade AVG Anti-virus her.

10. VLC Media Player

En nem løsning, når man vil se video, er Windows Media Player. Men Windows-afspilleren har sine begrænsninger, og hvem har ikke prøvet at "se" video uden billede...

Et godt alternativ er VLC, der kan vise dvd-film, og som i det hele taget er meget alsidig. Den kan blandt andet afspille Mpeg-1/2/4, DivX, Ogg og mange flere formater - og så er den på dansk.

Du kan downloade VLC her.

11. Avast

For halvandet år siden bragte vi en test med fem gratis anti-virus produkter. Her vandt Avast, der er en glimrende, gratis anti-virus.

Du kan bruge programmet gratis i 60 dage, men derefter skal du registrere dig - det er dog stadig gratis at benytte Avast derefter.

Avast fås på dansk, og du kan downloade det her.

12. Gimp

Synes du, at prisen for Photoshop er en anelse i overkanten, så findes der et alternativ - endda et helt gratis alternativ.

Gimp er et open source-program, der giver dig nogle af de samme værktøjer, du kender fra betalingsprogrammer. Gimp er endda på dansk.

Du kan foretage simple rettelser til dine billeder som at klone, og samtidig har du mulighed for mere avancerede manipulationer ved hjælp af lag.

I forhold til tidligere versioner har Gimp 2.6 fået bedre mulighed for at markere ting på et billede med Free Select-værktøjet, og penslerne har også fået en overhaling.

Du kan downloade Gimp her.

Får du smag for Gimp, så husk artiklen 'Sådan bruger du Raw-filer i GIMP'.

13. CCleaner

Din computer er som dit hjem; der trænger til at blive ryddet op i ny og næ.

Men hvor det hjemme i privaten er gamle blade, papirer fra banken og nullermænd i hjørnerne, er det på computeren alle mulige gamle, ubrugte og midlertidige filer, der skal ud.

Et oplagt hjælpemiddel er CCleaner, der scanner din computer og finder de relevante filer, der skal fjernes.

Programmet renser blandt andet ud i skraldespanden og kan fjerne diverse midlertidige filer i programmer som: Explorer, Firefox, Opera, Media Player, Office XP, Adobe Acrobat, WinRAR, WinZip med flere.

CCleaner giver dig mere plads på harddisken, og alt efter hvor meget "skrald" du har liggende og ønsker fjernet, tager det under et minut for CCleaner at analysere og slette filerne.

Du kan downloade CCleaner her.

Mangler du mere inspiration til, hvordan du rydder op i din pc, så læs artiklen ' Forårsrengør pc'en, mens du støvsuger huset'.

14. SyncToy

Endelig fik du købt den eksterne harddisk, så du kan tage backup af alle de vigtige filer på harddisken. Men så er det lige det med at få det gjort og at få det gjort nemt.

Programmet SyncToy fra Microsoft kan hjælpe dig med at skabe nogle faste backup-rutiner.

Du kan for eksempel synkronisere en mappe på harddisken med en mappe på den eksterne harddisk, eller du kan synkronisere en USB-nøgle med en mappe i computeren. SyncToy giver mange muligheder og kan indstilles til dit behov.

Du kan også vælge, om du vil synkronisere to mapper, så de er helt identiske - helt ned til de enkelte filnavne - eller du kan vælge, at nye filer i mappe A skal kopieres til mappe B, men ikke omvendt.

Værktøjet sparer dig tid og klik, fordi du slipper for at flytte filer manuelt, og via Windows kan du planlægge bestemte tidspunkter, hvor der skal synkroniseres.

Da det er en beta-version, skal der tages forbehold for eventuelle fejl.

Du kan downloade SyncToy her.

Savner du lidt mere inspiration til at tage sikkerhedskopier, så læs artiklen 'Sådan tager du nemt backup'

15. Ad-Aware

Ad-Aware er en gratis hjælper i kampen for at holde din harddisk fri for spyware.

Programmet scanner computeren for spyware, adware, trojanere, hijackers og rootkits.

Du skal dog sætte scanningen i gang manuelt, Ad-Aware tilbyder nemlig ikke real-time beskyttelse i den gratis version.

Du kan downloade Ad-Aware her.

16. Desktops

Idéen med at have flere skriveborde på computeren er, at man kan få bedre overblik over applikationerne, kan gruppere sit arbejde og slipper for alt for mange åbne vinduer på samme skrivebord.

Microsoft står bag Desktops 1.0, der er et enkelt og ikke så ressourcekrævende program, der giver dig fire virtuelle skriveborde.

Du vælger selv, ud fra nogle muligheder, hvilke taster du vil bruge som genveje til de fire skriveborde. Det kan for eksempel være ALT + 1,2,3 og 4 - meget enkelt. Og mange flere muligheder er der sådan set ikke i Desktops.

Det fungerer sådan, at åbner du for eksempel din browser, mens du er på skrivebord 1, er den ikke synlig, hvis du skifter til et af de andre skriveborde. Men ikoner og genveje er synlige på alle fire.

Desktops sluger ikke alle dine computerkræfter, mens det kører, men kan for eksempel så heller ikke flytte et åbent vindue fra et skrivebord til et andet, som andre lignende programmer kan.

Så det er en personlig vurdering, om man ønsker et let, enkelt program, eller et der kan lidt mere, men som så også kræver flere systemressourcer.

Du kan downloade Desktops her.

Er fire skriveborde ikke nok, så kan du få 20 skriveborde - og du kan også udvide skrivebordet med 360 grader.

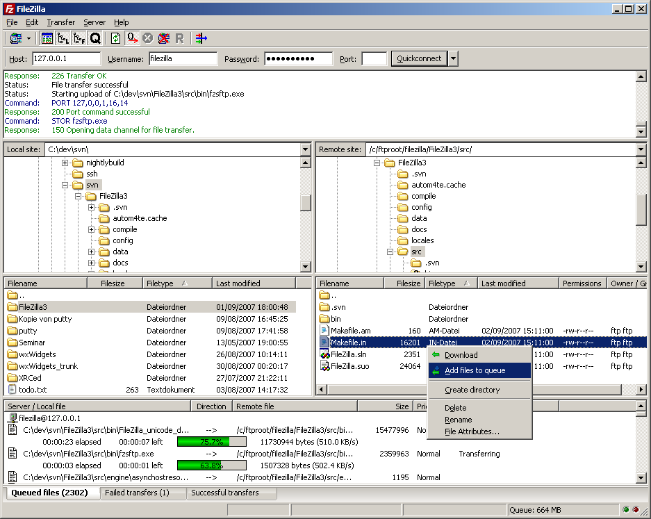
17. FileZilla

Et af de bedste FTP-programmer er FileZilla. Det er gratis, og der er virkelig tale om et godt open source-produkt med muligheder skabt ud fra mange brugeres ønsker.

FileZilla har meget nem adgang til de informationer, du får brug for under overførsler.

Programmet har i øvrigt funktioner som genoptagelse af upload/download, SSL-sikrede forbindelser, træk og slip, SFTP og Firewall-understøttelse.

Du kan downloade FileZilla her.

18. Defraggler

Det er nok de færreste, der synes, at det er super ophidsende at defragmentere hele harddisken, lidt som en kæmpe forårsrengøring af parcelhuset sjældent skaber iver og begejstring (før den er overstået i hvert fald).

Er du typen, der foretrækker princippet om et værelse ad gangen, frem for hele hytten på en gang, er Defraggler måske noget for dig.

Defragmenteringsprogrammet kan, ligesom mange andre programmer, defragmentere din harddisk, men i modsætning til mange andre kan det også nøjes med en enkelt mappe eller fil.

Så hvis du allerede har prøvet at sætte en fuld defragmentation i gang, og følt det tog en uge, før den blev færdig, så er dette program en ganske smart mulighed for at tage defragmentationen i mindre bidder.

Defraggler analyserer først disken, mappen eller filen, og derefter kan du defragmentere. Så hvis din pc er lidt sløv i optrækket, så er det her et værktøj, der måske kan gøre den lidt hurtigere.

Programmet er i beta, så der skal tages forbehold for eventuelle fejl.

Du kan downloade Defraggler her.

19. Dropbox

Dropbox er som sådan ikke et program, men en webtjeneste med tilhørende klient, der skal installeres.

Dropbox giver dig en mappe på din pc, og alle filer, du tilføjer mappen, bliver automatisk synkroniseret med din online Dropbox-konto. Det er rigtig smart, rigtig brugervenligt og helt gratis.

Du får to gigabyte plads at boltre dig på, og det grundlæggende ved Dropbox er, at du får en mappe på din computer, og alt du flytter over i den mappe bliver helt automatisk synkroniseret med din online Dropbox-konto.

Fjerner du filer fra mappen, forsvinder de også online. Et ikon i systembakken giver dig hurtig adgang til Dropbox-mappen.

Det fungerer rigtig godt, og synkroniseringen sker hurtigt. Inden du kommer i gang, skal du lige registrere dig samt downloade og installere klienten, men derefter kører det bare.

Du kan prøve Dropbox her.

20. MediaMonkey

MediaMonkey er en overskuelig musikafspiller med mange smarte funktioner. Den kan bruges sammen med din iPod og er hurtigere og bedre end iTunes til at håndtere en større musiksamling.

Du kan også anvende skins og plug-ins til Media Monkey, der håndterer en lang række filformater.

Basisprogrammet er gratis, men hvis du betaler en smule ekstra, får du flere funktioner, som dog ikke er livsvigtige for en enkel håndtering.

Du kan downloade MediaMonkey her.

21. Wallpaper Juggler

Wallpaper Juggler skifter automatisk dit baggrundsbillede på computeren, og du indstiller selv, hvor hyppigt det skal ske.

Når du har installeret og åbnet programmet, kan du oprette et eller flere billedalbum. Til hvert album kan du vælge flere mapper, som programmet skal hente billeder fra.

Derefter kan du indstille, om programmet automatisk skal skifte baggrundsbilledet hvert 15. minut, hver halve eller hele time, eller om der skal gå fire eller 24 timer, mellem du får noget nyt at kigge på.

Når du har gjort det, er det bare at vælge et billede fra dit album og klikke på 'Set as Wallpaper', så kører det.

Du kan downloade Wallpaper Juggler her.

Der findes også andre programmer, der automatisk skifter din baggrund. Tjek dem i artiklerne: 'Skift baggrundsbillede uden at røre en finger' og 'Skift automatisk baggrundsbilleder fra Flickr'.

Eller brug flere billeder som baggrund samtidig, læs mere om det i artiklen 'Sammensæt en baggrund af flere billeder'.

22. Easy Duplicate Finder

Hvis du har haft din pc et stykke tid, har du sikkert en del filer liggende, som du har to af.

Det kan for eksempel være grafik-filer, dokumenter eller musik-filer, der har sneget sig ind et forkert sted, og samtidig har du måske gemt filen et andet sted.

Med Easy Duplicate Finder kan du finde de filer, du har dobbelt, og slette den ene (eller dem begge for den sags skyld). Start programmet, vælg en mappe eller hele harddisken og søg, så vil programmet finde filerne.

Du kan vælge, om programmet skal søge efter bestemte filtyper, om det skal søge efter filer med en bestemt størrelse, og om det skal undlade at medtage systemfiler i søgningen.

I listen over de fundne filer kan du vælge, hvilke filer du vil slette og smide dem i skraldespanden - eller helt ud med det samme.

Du kan downloade Easy Duplicate Finder her.

23. Feedreader

RSS er en glimrende metode til at hente sidste nyt om det, du interesserer sig for. Alt du skal bruge er en RSS-læser og så de pågældende feeds.

Feedreader er en af de mest enkle, men samtidig bedste RSS-læsere, du kan finde. Med Feedreader får man helt enkelt, det man kommer efter: RSS leveret på en overskuelig og brugervenlig måde.

Nyhederne dukker automatisk op, når de tikker ind i Feedreader, og du har mulighed for at abonnere på alle mulige feeds (for eksempel fra PC World), håndtere dem og læse dem.

Du kan downloade Feedreader her.

Du kan også prøve Sharpreader, der også er en glimrende RSS-læser.

24. Secunia

Secunia Personal Software Inspector er en gratis hjælp til at holde din computer opdateret og sikker.

I stedet for at du selv skal tjekke, om dine programmer er up-to-date, skanner Secunia din pc og giver dig mulighed for at hente eventuelle sikkerhedsopdateringer.

Secunia fås på dansk, og du kan vælge mellem to forskellige brugergrænseflader.

I 'Simpel', der er målrettet de knap så tekniske brugere, kan du groft sagt kun skanne og opdatere din pc, mens du i 'Avanceret' har lidt flere muligheder - for eksempel opsætning af programmet og mulighed for at se flere detaljer.

Når du har skannet din computer, får du en liste over manglende opdateringer, som du så i de fleste tilfælde kan hente med få klik. Om Secunia nu også får skannet alle programmer på computeren er svært at kontrollere, men selv få opdateringer kan jo vise sig at være meget afgørende.

Du kan downloade Secunia Personal Software Inspector her.

25. WorldWide Telescope

Sidder du klinet til skærmen, når en rumfærge forlader Jorden, så er WorldWide Telescope måske din næste tidsrøver.

Det er Microsoft, der står bag det virtuelle teleskop, som du installerer og derefter kan gå på opdagelse i. Lidt a la Google Sky.

Billederne fra rummet kommer blandt andet fra det kendte Hubble-teleskop, og man kan zoome ind og ud, dreje rundt, og i det hele taget gå på opdagelse i rummet på mange forskellige måder.

En oplagt funktion i WorldWide Telescope er de guidede ture. Læn dig tilbage og få en opdagelse i rummet med forklaringer af astronomer og undervisere og nyd de flotte animationer.

Turene tager typisk nogle minutter, er på engelsk, og du kan for eksempel vælge sorte huller, Mars-landinger eller nat-billeder fra Jorden. Og så kan du oprette din egen tur, hvis du bliver bidt af det.

WorldWide Telescope kan være lidt tung at danse med, alt efter hvor hurtig din computer er. Programmet kræver minimum XP SP2 eller - helst - Vista samt en processor med 2 Ghz og en gigabyte ram.

Du kan downloade WorldWide Telescope her.

Læses lige nu

    Netcompany A/S

    Data Management Consultant

    Midtjylland

    IT Forum Gruppen

    Senior Network Consultant / Fortinet Specialist

    Københavnsområdet

    Styrelsen for Grøn Arealomlægning og Vandmiljø

    Teamleder til Application Management

    Fyn

    Computerworld Events

    Vi samler hvert år mere end 6.000 deltagere på mere end 70 events for it-professionelle.

    Ekspertindsigt – Lyt til førende specialister og virksomheder, der deler viden om den nyeste teknologi og de bedste løsninger.
    Netværk – Mød beslutningstagere, kolleger og samarbejdspartnere på tværs af brancher.
    Praktisk viden – Få konkrete cases, værktøjer og inspiration, som du kan tage direkte med hjem i organisationen.
    Aktuelle tendenser – Bliv opdateret på de vigtigste dagsordener inden for cloud, sikkerhed, data, AI og digital forretning.

    It-løsninger | København V

    Platform X 2026: Forretning, teknologi og transformation

    Mød verdens stærkeste og mest effektive platforme der driver den digitale transformation samlet i København - og dyk ned i den nyeste teknologi.

    Andre events | Kongens Lyngby

    Årets CIO 2026

    Vi samler Danmarks stærkeste digitale ledere til en dag med viden og visioner. Årets CIO 2026 fejrer 21 års jubilæum, og NEXT CIO sætter spotlight på næste generation. Deltag og bliv inspireret til at forme fremtidens strategi og eksekvering.

    Digital transformation | Hellerup

    Roundtable: Stærkere data og skarpere beslutninger i en AI-æra

    AI kræver data, ledelsen kan stole på. Computerworld samler digitale ledere til en fortrolig rundbordssamtale om datagrundlag, beslutninger og skalering af AI i organisationen. Få konkrete erfaringer og nye perspektiver. Ansøg om en plads.

    Se alle vores events inden for it

    Navnenyt fra it-Danmark

    Den danske eID-virksomhed Idura har pr. 1. april 2026 ansat Kari Lehtimäki som Country Manager. Han skal især beskæftige sig med at styrke kendskabet til Iduras løsninger i Finland samt fremme samarbejdet med økosystemet omkring det finske Trust Network. Han kommer fra en stilling som Salgschef hos Telia Finland. Han er uddannet uddannet civilingeniør (M.Sc. Tech.) og medbringer ledelse, markedsindsigt og praktisk erfaring. Han har tidligere beskæftiget sig med salg og forretningsudvikling inden for Telias trust services-forretning. Nyt job

    Kari Lehtimäki

    Den danske eID-virksomhed Idura

    Sharp Consumer Electronics har pr. 1. april 2026 ansat Daniel Eriksson som salgsdirektør for de nordiske lande. Han skal især beskæftige sig med at accelerere virksomhedens vækst i Norden. Han kommer fra en stilling som nordisk salgsdirektør hos Hisense. Han har tidligere beskæftiget sig med detailhandel, kommerciel strategi og markedsudvidelser med bemærkelsesværdige resultater til følge. Nyt job

    Daniel Eriksson

    Sharp Consumer Electronics