Test: Det her NAS-drev virker trods strømafbrydelse

Løfterne lyder på en særdeles hurtig og kompetent netværksharddisk, der sågar knokler videre, hvis du kapper strømmen. Hvordan kan det nu lige hænge sammen? Få svaret i vores test af Thecus N4200 her.

Artikel top billede

Snup strømmen - og den snurrer videre

Hvis du stiller høje krav til et NAS-drev, er det altafgørende for din brugeroplevelse, at der er kul på i maskinrummet.

Det kræver en velvoksen processor og en rundhåndet mængde hukommelse, hvis du vil kunne sende HD-video til flere af hjemmets enheder på samme tid, uden at de mange pixel snegler sig af sted hen over stuealteret.

N4200 fra producenten Thecus er netop et forsøg på at proppe tilpas med hestekræfter i et NAS-drev, så både digitaliserede husstande såvel som mindre virksomheder vender tommelfingeren op.

Ud over det mest gængse, som i sig selv indikerer, at hastigheden burde være fin - herunder Intels Atom-processor (model D510) og en gigabyte ram - så har Thecus disket op med nogle interessante detaljer.

To displays

Lad os begynde med drevets ydre. Thecus har udstyret N4200 med to displays; det ene viser status på netværkstilslutningen og dine harddiske, mens det andet, der er et større såkaldt OLED-display, viser mere detaljeret information og samtidig giver dig direkte adgang til udvalgte indstillingsmuligheder.

De to displays kan være praktiske, hvis du for eksempel ikke kan få kontakt til drevet fra dit netværk og gerne vil programmere det direkte, men for det meste vil de sandsynligvis bare være til pynt.

Derudover har N4200 andre interessante kendetegn, blandt andet er det Linux-baserede operativsystem lagret på flashhukommelse i stedet for på harddisken, og selv hvis det primære flashlager skulle stå af, har Thecus installeret et ekstra, som i så fald vil tage over og sikre driften.

Lukker sikkert ned

Den måske største sællert er dog formentlig det indbyggede batteri, der i fagsprog må anses som en meget lille UPS (Uninterrupted Power Supply). Det har lige nøjagtigt strøm nok til, at N4200 kan galopere videre i omkring to minutter, mens de data, der måtte befinde sig i bufferen, bliver skrevet sikkert til diskene - hvorefter NAS-drevet lukker ned i ro og mag.

Løsningen er mere eller mindre unødvendig for virksomheder med dedikeret UPS, men for alle os andre er det bestemt et kærkomment tiltag. Særligt da prisen ikke lader til at have galoperet ind i himlen af samme grund.

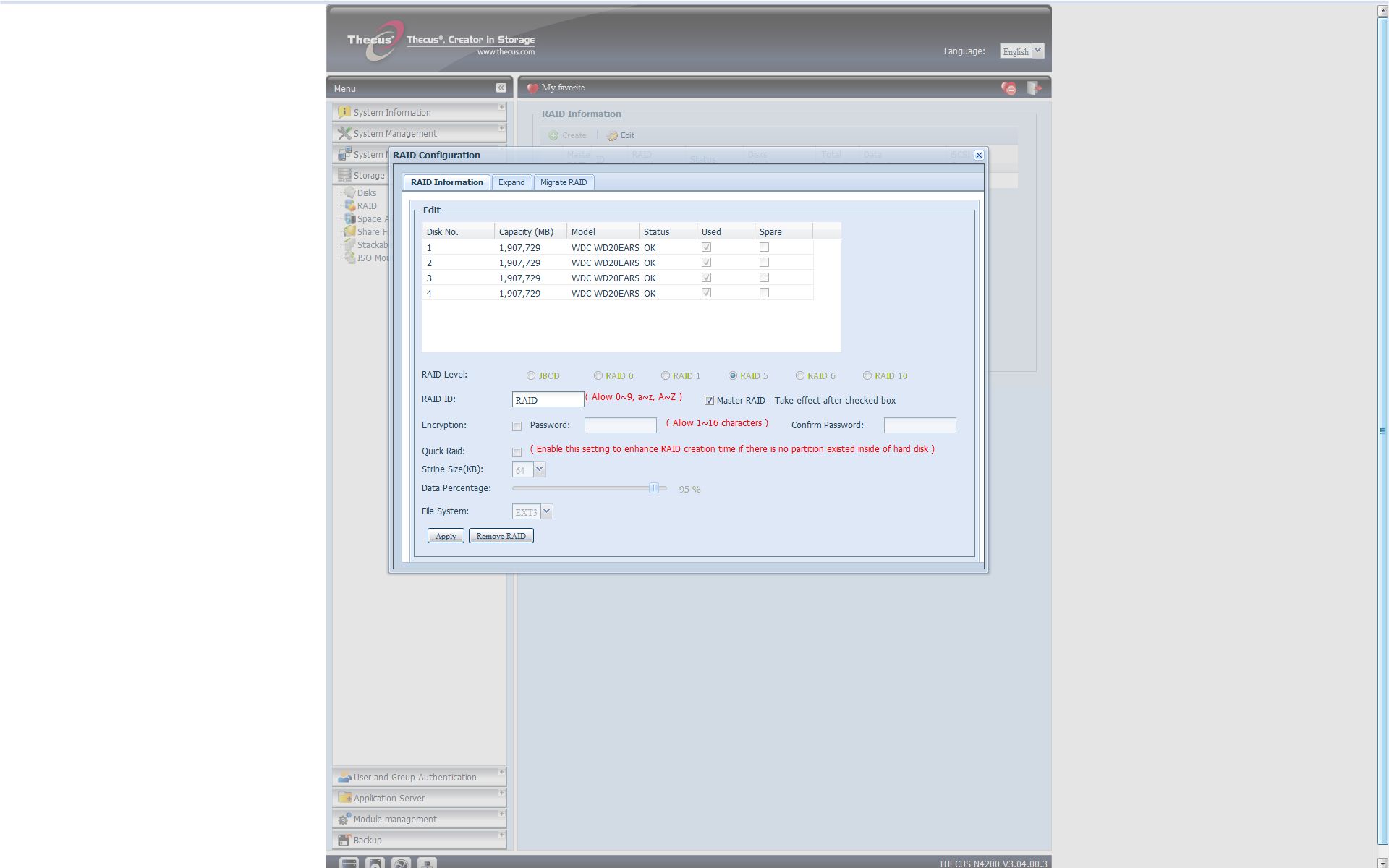
Masser af RAID

N4200 har fire drevpladser, så du kan konfigurere dine harddiske som RAID 0, 1, 5, 6, 10 og JBOD (Just a Bunch of Disks/Drives).

I nutidens harddisklandskab kan du altså maksimalt få otte terabyte lagerplads. Få styr på RAID i vores gennemgang af NAS-drev her.

Frygt ej, hvis du eller din virksomhed har et endnu mere glubende databehov.

Du kan nemlig udvide kapaciteten yderligere ved hjælp af de to eSATA-tilslutninger og hele seks USB-porte fordelt på drevets for- og bagside. Fik vi nævnt, at du ikke løber tør for udvidelsesmuligheder lige med det samme?

Funktionalitet og brugergrænseflade

Vi har testet Thecus N4200 med den aktuelt nyeste firmware-version, og vi kan konstatere, at standardkonfigurationen blandt andet byder på mulighed for webbaserede fotoalbum, FTP-klient med kryptering og brugervenlig grænseflade, webserver, MySQL-understøttelse og e-mail-server. Du kan derudover blandt andet konfigurere en iTunes-server, streame til kompatible medieenheder og spillekonsoller samt dele en eller flere printere med husets computere eller virksomhedens klienter.

Vil du omvendt foretage backup af en eller flere filmapper til eksempelvis en ekstern harddisk, må du tålmodigt hente et plugin hos Thecus.

Du er nødsaget til at udføre samme manøvre, hvis du eksempelvis vil bruge NAS-drevet til videoovervågning, hvor op til 20 IP-kameraer er understøttet. Basisfunktionaliteten kunne altså have været peppet en anelse op, hvilket ville have gjort brugerens tilværelse lidt nemmere.

Hvis du tidligere har benyttet en netværksharddisk fra Synology eller Qnap, så vil dit indtryk af Thecus' aktuelle brugergrænseflade desuden nok være, at den fremstår en anelse forældet. Bevares, administrationsmodulet er funktionelt, men vil nok ikke ligefrem blive indrykket i rekordbøgerne som en tour de force af brugervenlighed og visuel æstetik.

Konklusion: Flotte hastigheder

For at vurdere ydelsen og den praktiske brug fyrede vi op under Thecus N4200 med fire Western Digital Caviar Green-diske på hver to terabyte. Vi valgte den sikre, men også hurtige RAID 5-konfiguration, som betyder, at vores lagerplads daler til 75 procent af den samlede kapacitet eller i vores tilfælde rundt regnet 5,5 terabyte.

Med dette RAID-valg kan en enlig harddisk opleve trælse fejl eller decideret gå i stykker, uden at vi mister data.

Testcomputeren var en kraftig Intel Core i7 980X-baseret maskine med Windows 7 Ultimate 64-bit installeret på et hurtigt SSD-drev. Vores trådløse router var D-Links DIR-655 med nyeste firmware. Vi foretog ingen langhårede finindstillinger, men forholdt os til basisydelsen alene.

Fine hastigheder

Den første disciplin bestod i læsning og skrivning af en gigabyte billedfiler af varierende filstørrelse. Her klarede NAS-drevet hastigheder på 25 og 16 megabyte per sekund, som til fulde lever op til eller overgår den udmærkede Qnap TS-459 Pro.

Vi prøvede ligeledes med enkelt fil på 4,5 gigabyte, hvortil vi benyttede Microsoft Robocopy, og her bragede N4200 igennem med fine hastigheder på henholdsvis 84 og 60 megabyte per sekund.

For til sidst at teste drevets multitasking-evner streamede vi en filmtrailer i Full HD-kvalitet til en bærbar, mens vi gentog vores hastighedstest. Og igen var hastigheden særdeles tilfredsstillende, og der var vel at mærke hestekræfter nok til, at endnu flere enheder kunne lægge beslag på ressourcer samtidigt uden problematisk medieafvikling.

Råd: Husk gigabit netværk
Hvis du vil udnytte den rå hastighed i et drev som Thecus N4200, skal du sikre dig, at din router eller switch har netværkstilslutninger med gigabit-hastighed. Ellers vil det øvre loft for dine filoverførslers ydelse nemlig dale kraftigt - i vores test til 11 megabyte per sekund. Thecus N4200 har altså musklerne i orden, men det kræver hurtigt udstyr at få den fulde glæde af dem.

Som helhed er vi godt tilfredse med Thecus' kraftige NAS-drev, som især kan anbefales, hvis du sætter pris på de ekstra muligheder for databeskyttelse, drevet tilbyder.

Vi savner imidlertid også, at brugergrænsefladen får en overhaling, og på basisfunktionaliteten taber Thecus lidt momentum i forhold til de aktuelle konkurrenter fra Qnap og Synology.

Til gengæld er prisen på 4.000 kroner relativt lav, de mange funktioner taget i betragtning; til sammenligning koster Qnaps TS-459 Pro næsten 2.000 kroner mere.

Det hører sig naturligvis til forklaringen, når karakteren skal afgives. Og den ender til sidst på et rigtigt stort firtal.

Du kan se de detaljerede testresultater på anmeldelsens sidste side.

Baggrund: Ydelsesmåling

Læses lige nu
    Computerworld Events

    Vi samler hvert år mere end 6.000 deltagere på mere end 70 events for it-professionelle.

    Ekspertindsigt – Lyt til førende specialister og virksomheder, der deler viden om den nyeste teknologi og de bedste løsninger.
    Netværk – Mød beslutningstagere, kolleger og samarbejdspartnere på tværs af brancher.
    Praktisk viden – Få konkrete cases, værktøjer og inspiration, som du kan tage direkte med hjem i organisationen.
    Aktuelle tendenser – Bliv opdateret på de vigtigste dagsordener inden for cloud, sikkerhed, data, AI og digital forretning.

    Sikkerhed | København

    Strategisk It-sikkerhedsdag 2026 - København

    Få overblik over cybersikkerhedens vigtigste teknologier, trusler og strategiske valg. Hør skarpe oplæg om AI-risici, forsvar, compliance og governance. Vælg mellem to spor og styrk både indsigt og netværk. Deltag i København 20. januar.

    Andre events | København

    Executive Conversations: Fra hype til afkast – her er vinderne af AI-ræset

    Få et klart overblik over AI’s reelle effekt i danske virksomheder. Arrangementet giver unge talenter og ambitiøse medarbejdere viden, der løfter karrieren, skærper beslutninger og gør dig klar til at præge den digitale udvikling. Læs mere og...

    Sikkerhed | Aarhus C

    Strategisk It-sikkerhedsdag 2026 - Aarhus

    Få overblik over cybersikkerhedens vigtigste teknologier, trusler og strategiske valg. Hør skarpe oplæg om AI-risici, forsvar, compliance og governance. Vælg mellem tre spor og styrk både indsigt og netværk. Deltag i Aarhus 22. januar.

    Se alle vores events inden for it

    Navnenyt fra it-Danmark

    Circle Of Bytes ApS har pr. 1. maj 2025 ansat Jeanette Kristiansen som Account Manager. Hun skal især beskæftige sig med at opbygge og styrke relationer til kunder og samarbejdspartnere, samt sikre det rette match mellem kunder og konsulenter. Nyt job

    Jeanette Kristiansen

    Circle Of Bytes ApS

    IT Confidence A/S har pr. 1. oktober 2025 ansat Henrik Thøgersen som it-konsulent med fokus på salg. Han skal især beskæftige sig med rådgivende salg, account management og udvikling af kundeporteføljer på tværs af it-drift, sikkerhed og cloud-løsninger. Han kommer fra en stilling som freelancer i eget firma og client manager hos IT Relation og IT-Afdelingen A/S. Han er uddannet elektromekaniker. Han har tidligere beskæftiget sig med salg af it-løsninger, account management, it-drift og rådgivning samt undervisning og ledelse. Nyt job

    Henrik Thøgersen

    IT Confidence A/S

    IT Confidence A/S har pr. 1. oktober 2025 ansat Johan Léfelius som it-konsulent. Han skal især beskæftige sig med med support, drift og vedligeholdelse af kunders it-miljøer samt udvikling af sikre og stabile løsninger. Han kommer fra en stilling som kundeservicemedarbejder hos Telia Company Danmark A/S. Han er uddannet (under uddannelse) som datatekniker med speciale i infrastruktur. Han har tidligere beskæftiget sig med kundeservice, salg og teknisk support. Nyt job

    Johan Léfelius

    IT Confidence A/S

    Norriq Danmark A/S har pr. 1. oktober 2025 ansat Huy Duc Nguyen som Developer ERP. Han skal især beskæftige sig med at bidrage til at udvikle, bygge og skræddersy IT-løsninger, der skaber vækst og succes i vores kunders forretninger. Han kommer fra en stilling som Software Developer hos Navtilus. Han er uddannet i bioteknologi på Aalborg University. Nyt job

    Huy Duc Nguyen

    Norriq Danmark A/S